Bring powerful insight and necessary rigor to the engineering process
When documenting an existing product or process, a series of architectural diagrams might be enough to communicate understanding. Engineering a new system or re-engineering an existing capability requires far more than drawings or descriptive architecture in isolation. It’s easy to design the impossible and far more difficult to build. Why not bring analysis and simulation to your systems engineering efforts, identifying defects and confirming the art of the possible from day 1 to improve and accelerate your design?

Analysis and simulation take many forms, bringing powerful insight and necessary rigor to the engineering process. A key promise of MBSE and digital engineering is digital verification and validation at all levels throughout the engineering lifecycle. Vitech tools make it possible to begin this from the earliest stages of mission engineering, capability, and conceptual design. You can highlight critical design information, simulate designs, conduct trade studies, and power analysis while ensuring the system design remains consistent and coherent throughout.
Vitech helps you reduce technical risk and accelerate project success:
Eliminate early-stage defects with powerful integrated diagnostics.
Good systems engineering requires both the creativity of humans to explore new solutions and perfect bookkeeping to avoid incompleteness and inconsistency in design. It’s not enough to periodically export your work to an external checker. Quality systems engineering and innovation require direct feedback. Designed with systems needs in mind, Vitech tools include automated diagnostics to check the completeness and consistency of your architecture. Immediately identify requirements that have not yet been satisfied. Detect design decisions without rationale. As your design evolves, highlight design integrity errors between the behavioral and physical architecture. Leverage automated reasoning underpinned by proven systems engineering semantics, and tailor the diagnostics to your project needs, increasing the rigor as your design matures.
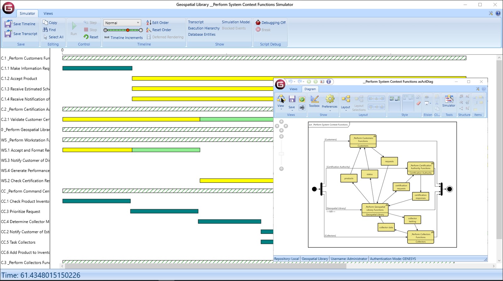
Accelerate through the power of executable architectures and embedded simulation.
Done right, model-based systems engineering allows you to validate your system continuously throughout design. Built upon a strong semantic foundation, Vitech tools allow you to simulate your behavior from the first moment of design, allowing your system model to serve as a virtual system prototype. Far more than animation, this simulation checks for deadlock conditions, timing, resource contention, and overloaded links. When problems arise, debug your system logic directly rather than debugging a disconnected simulation that may or may not accurately represent the full depth of your system specification.
Integrate architecture and analysis for the appropriate level of engineering rigor.
In systems engineering, design-dependent variables define system performance and ultimately project success. Too often, these critical values are either embedded as text within architectural descriptions or managed disjointly from the system design. GENESYS exposes these design parameters while maintaining integration with and integrity of the system design. Manage the objectives, threshold values, as-designed, and as-built state. Integrate with analytic tools such as MATLAB and Phoenix ModelCenter to bring even more analytic rigor, or connect to detailed design tools such as Zuken E3 for connected design and increased fidelity.
Enable real-time trade studies to expand the solution space.
Interactions within complex systems make it difficult, if not impossible, to predict system performance a priori. Establishing architectures and design parameters without good analysis and analytic verification is fraught with risk. Vitech tools provide critical insight into implicit architectural interactions that govern system performance. Combine this insight with native parametric and multi-design support to conduct real-time design trades between key design parameters, across solution architectures, and across subsystems as design issues emerge. Identify and address issues early with analytics-based evidence of the goodness of your solution.



