Learn what it’s like to work in GENESYS
Presenter: David Long

- Founder and President of Vitech
- Co-author of A Primer for Model-Based Systems Engineering
- ESEP
- President of the International Council on Systems Engineering (INCOSE), 2014-2015
- INCOSE Fellow
Together, the videos form a cohesive set, but you can watch them in any order.
Navigating GENESYS: Getting Oriented
This segment sets out the general premise behind model-based systems engineering, and behind GENESYS.
3:44 minutes
Understanding the GENESYS Interface
Learn about the basic elements of a project in GENESYS, their relationships, and what the different parts of the tool do or represent. The instructor walks you through a sample project: The Fast Food Sample.
12:12 minutes
Leveraging the Diagram Framework
In this segment, we look at how to visualize the same information from different viewpoints.
9:37 minutes
Engineering Systems Graphically: Drawing with Meaning
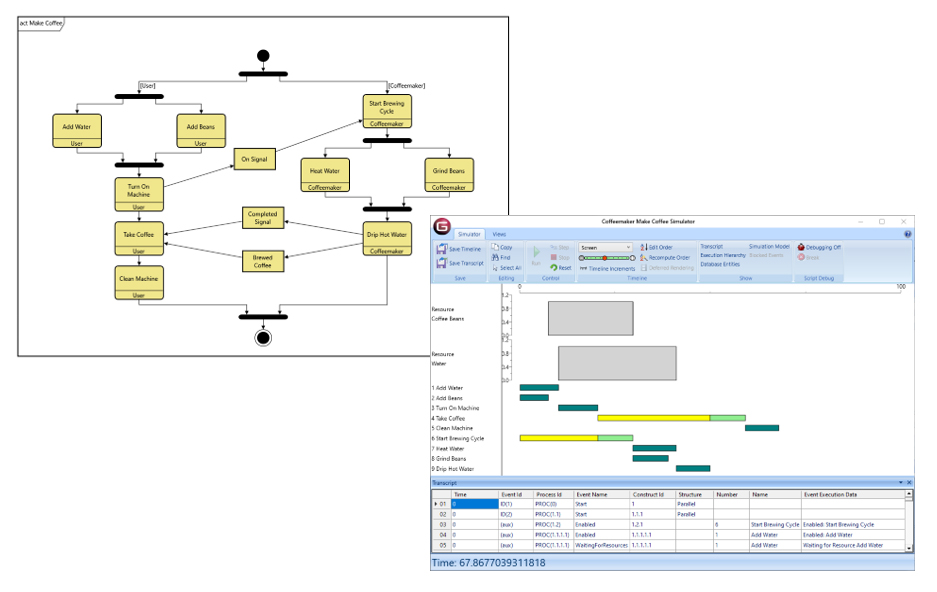
In this segment, you’ll learn how to actually engineer and develop a system, using a coffeemaker as an example.
13:53 minutes
Assisted Model-Based SE: Streamlining and Integrating the MBSE Experience
In this segment, you’ll learn about the Model Assistant, and about how GENESYS automatically assists you in setting up your model, almost in the manner of an AI guide.
12:43 minutes
Validating Behavior: A Virtual System Prototype from Day 1
In this segment, you’ll learn how to validate behavior using the embedded simulator in GENESYS.
12:19 minutes
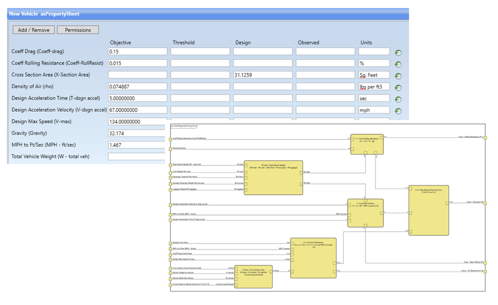
Applying Parameters and Parametrics: Connecting Architecture and Analytics
In this segment, you’ll learn how to leverage numerics for design.
12:39 minutes
Excelling beyond GENESYS: The Excel Connector
In this segment, you’ll learn how to use the Excel Connector.
12:10 minutes
Diagnosing Systems Errors: Putting the Model to Work
In this segment, you’ll learn how GENESYS assists you in performing diagnostics via its Completeness Checker and Design Integrity Checker.
8:36 minutes









